DBF Viewer 2000 8.84 by elchupacabra
11
10
2025
Полезный софт
НОВИНКИ
- Размер:3.97 MB
- Лекарство:не требуется (инсталлятор уже пролечен)
- Интерфейс:Русский, Английский, другие
- Категория:Работа с файлами
DBF Viewer 2000 8.84 by elchupacabra

Версия 2000 8.84 RePack
DBF Viewer 2000® - приложение для просмотра и редактирования DBF всех типов - Clipper, dBase, FoxPro, Visual FoxPro, Visual dBase.
Системные требования:
• Windows XP, Vista, 7/8/10/11 и Server Editions (32/64-bit)
Торрент DBF Viewer 2000 8.84 by elchupacabra подробно:
• Программа выполняет различные действия: запросы, удаление дубликатов или экспорт в различные форматы - быстрее чем вы ожидаете!
• DBF редактор динамически создает визуальные формы на основе структуры DBF файлов для редактирования и запросов.Программа позволяет также просматривать и редактировать мемо поля следующих форматов: dBase III, dBase IV, FoxPro, VFP и dBase Level 7.
• Программа полность поддерживает использование коммандной строки для следующих действий: импорт, экспорт, удаление дублирующихся записей или замена данных в DBF файлах. DBF Viewer 2000 работает независимо от различных СУБД, - все что вам нужно для просмотра и редактирования DBF файла это установить приложение!
Простой и интуитивный интерфейс
• Интерфейс приложения достаточно простой и удобный, позволяет вам сохранить много времени при каждодневной работе.
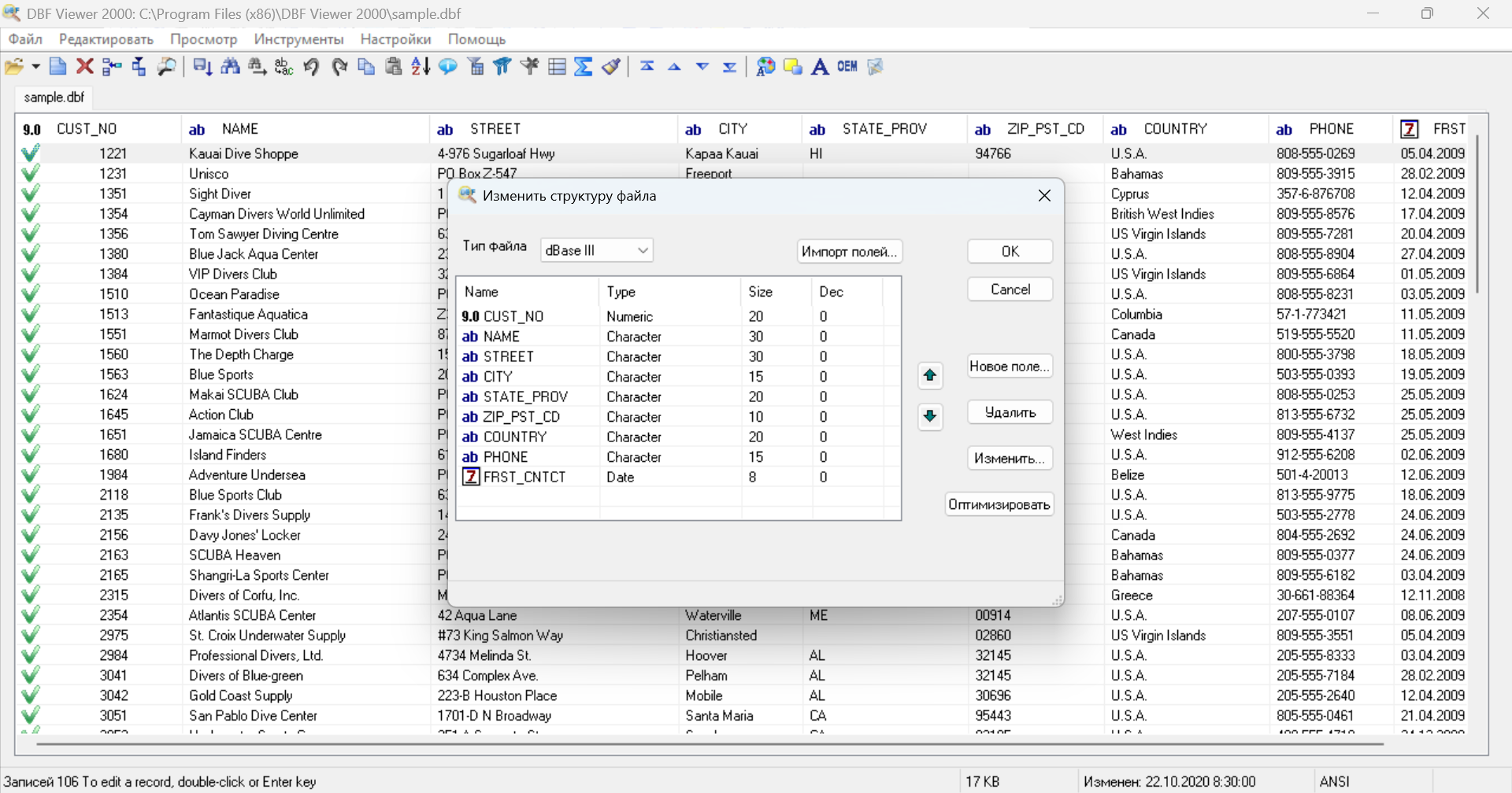
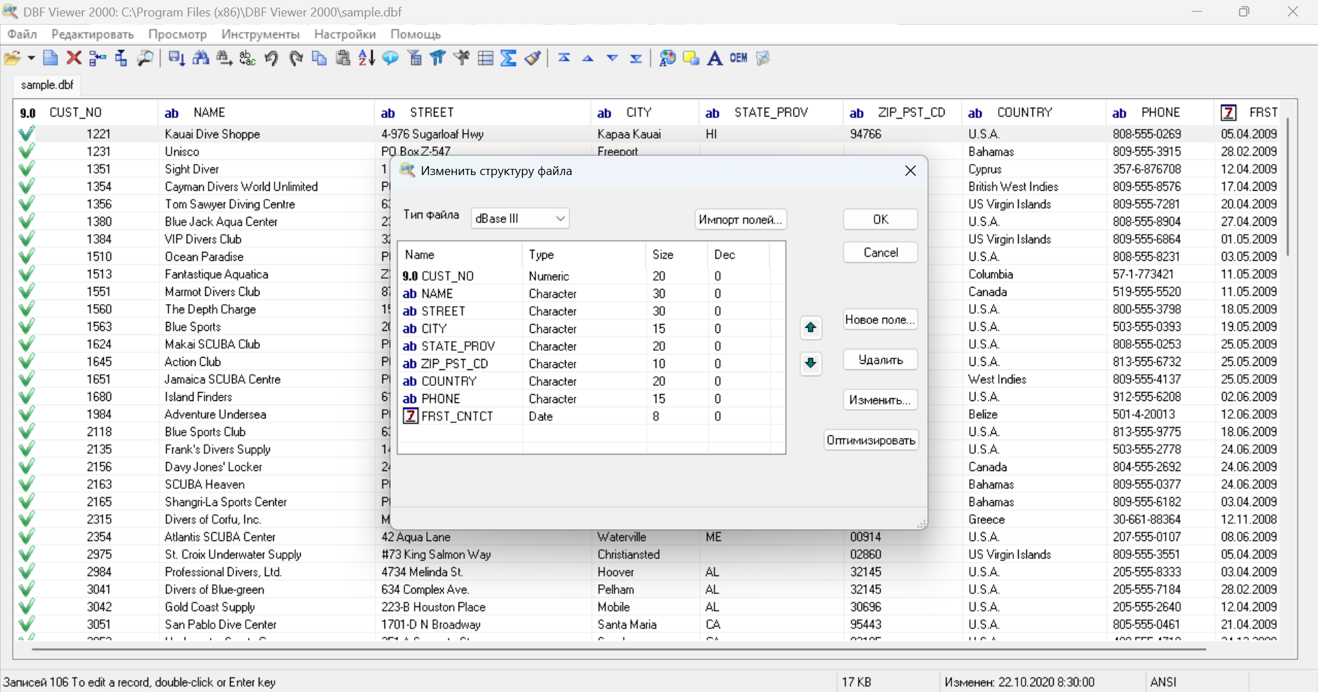
Удобная модификация структуры DBF файлов в DBF Viewer 2000
• Вы можете добавлять, удалять, переименовывать, менять порядок полей и оптимизировать структуру DBF файлов.
Импорт данных из различных форматов при помощи DBF Viewer 2000
• DBF Viewer 2000 позволяет вам импортировать данные из следующих форматов: TXT,CSV, Excel (XLS,XLSX), DBF и Paradox. Импорт данных может выполняться с предварительным просмотром или из коммандной строки.
DBF Viewer 2000 предлагает расширенные возможности для экспорта
• Приложение позволяет вам экспортировать DBF файлы в Excel (XLS, XLSX), CSV, TXT, SQL, SDF, XML, HTML, PRG, и MS SQL, MySQL, Oracle, PostgreSQL скрипты.
DBF Viewer 2000 помогает удалять дубликаты
• Удаление дублирующихся записей легко как 1-2-3.
Работает на всех платформах
• DBF Viewer 2000 запускается на всех версиях Windows от XP, Vista, 7/8/10/11 и Server Editions (32/64-bit)
Полная поддержка командной строки
• Все самые важные команды доступны в командной строке, даже при наличии персональной лицензии.
Ключевые возможности DBF Viewer 2000:
• поддержка DBF-файлов любых баз данных (Clipper, FoxPro, Visual Foxpro, dBase III/IV, dBase Level 7, HiPer-Six);
• экспорт данных в форматы CSV, TXT, XML, Excel, HTML, PRG, SQL;
• экспорт данных в SQL-запросы для СУБД MS SQL, MySQL, Oracle, PostgreSQL;
• поддержка просмотра и редактирования memo-полей во внешних файлах (.fpt, .dbt, .smt);
• поддержка работы с DBF-файлами размером более 2 Гб;
• автоматическое определение кодировки;
• создание запросов по примерам (Query by Example);
• режим быстрого просмотра;
• быстрое удаление дублирующихся записей;
• возможность оптимизации структуры DBF-файлов;
• импорт данных из DBF, CSV, Excel и Paradox-файлов;
• поддержка восстановления удалённых записей;
• статистическая информация для каждого поля (минимум, максимум, среднее, сумма);
• изменение кодировки и регистра символов;
• многоуровневые списки отмены/повтора выполненных операций;
• возможность экспорта/импорта и замены данных через командную строку.
Особенности RePacka:
1. Совмещённые в одном дистрибутиве установка программы или распаковка портативной (portable app формат) версии
2. Не требует регистрации (ключ)
3. Мультиязычный интерфейс (включая русский)
4. Подхватывает внешний файл настроек settings.reg (если находится рядом с инсталлятором)
"Тихая" установка с ключами /SILENT или /VERYSILENT (или файлом "Silent Install.cmd")
Для "Тихой" установки портативной версии дополнительный ключ /PORTABLE=1 (или файлом "Unpack Portable.cmd")
Примечание! При установке будет предложено посетить сайт автора репака. По желанию снимаем галочку.
Скачать DBF Viewer 2000 8.84 by elchupacabra через торрент: