Kataloger 2026.61
14
04
2026
Полезный софт
НОВИНКИ
- Размер:26.4 MB
- Лекарство:кейген
- Интерфейс:Русский и Английский
- Категория:Разные программы
Kataloger 2026.61

Версия 2026.61
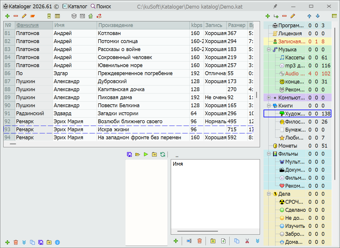
Kataloger это программа универсальный каталогизатор, с помощью которой можно каталогизировать и систематизировать всё: инвентаризация любый вещей или товара(книги, монеты, запчасти, пластинки, диски…), записная книжка контактов, своя удобная база данных, быстрые текстовые заметки, упорядочивать идеи, составлять планы, вести список дел и расставлять приоритеты, контролировать наличие вещей на складе, вести учёт долгов через специальную функцию одолжения, выделять цветом и шрифтами важное, прикреплять файлы, составлять сметы, редактировать таблицы и быстро их сортировать, оперативно сравнивать вещи по параметрам расписанным в таблице, упорядочивать данные в дерево, устанавливать иконки для наглядности, разложить по полочкам и по темам, классифицировать, сгруппировать, отсортировать, схематизировать, привести в порядок, организовать – всё это вам поможет сделать программа Kataloger!
Системные требования:
• Windows 10 | 11 (x32/x64)
Торрент Kataloger 2026.61 подробно:
Kataloger это персональный информационный менеджер, PIM-система:
1) универсальный каталогизатор
2) древовидный блокнот аутлайнер
3) файловый организатор
Конкретные примеры, где и как может быть использован Kataloger:
• Записная книжка знакомых, клиентов, пациентов, сотрудников (Ф.И.О., адрес, телефон, e-mail – любые колонки!).
• Списки любых вещей: диски, книги, монеты, документы, товар, стройматериалы, велосипеды, одежда….
• В библиотеке для учёта книг, читателей и задолженностей по взятым книгам.
• В больнице для ведения картотеки: список пациентов, прикреплённые файлы к каждому пациенту: рентгеновские снимки, документы, анализы, истории болезней, справки…
• Коллекционерам для скрупулёзной каталогизации добра каталогер незаменим: прикрепление дополнительной информации в виде текста и файлов к записи в таблице даёт возможность охарактеризовать каждую вещь подробно, сортировка таблиц по колонкам, плюс расширенный функционал по поиску – всё это очень облегчает ведение коллекции.
• Список виниловых пластинок удобно хранить в каталогере – удобный поиск, выделение цветом, функция одалживания.
• Учёт товара на складе для бизнеса: каталогизируйте ваш товар по любым признакам, разнесённым по колонкам, быстро сортируйте, ищите, одалживайте, добавляйте, удаляйте, редактируйте, выделяйте цветом.
• Для организации и систематизирования идей, дел, записей, заметок, текстов, таблиц, файлов – да чего угодно!
• Плюшкин и каждый приличный кладовщик каждодневно использует каталогер, убористо вписывая в него ВСЁ!!!
Поддерживаемые функции:
• Поиск по каталогу: быстро, наглядно, вариативно.
• Удобная работа с колонками таблиц: добавление, удаление, перемещение, переименование, видимость.
• Функция одалживания: запоминаем кому чего дали и когда – отслеживаем долги.
• Импорт и экспорт таблиц в Excel и Html (конвертирование в формат каталогера и обратно).
• Выделение цветом в таблице и дереве для наглядности.
• Выделение иконками веток в дереве для наглядности.
• Древовидный блокнот для текстовых заметок.
• Поддержка форматированного текста: размер и стиль шрифта, цвет, выравнивание.
• Настройка цветов и шрифтов отдельных элементов интерфейса программы.
• Программу можно перевести на любой язык.
• Портативность: просто запустите kataloger.exe - все настройки сохранятся в файле settings.ini в папке программы.
Процедура лечения:
1. Запустить установщик ПО, следовать инструкциям и установить. Запустить программу.
2. Запустить кейген, сгенерировать ключ и ввести в нужно окно в программе.
Скачать Kataloger 2026.61 через торрент: