Bulk Crap Uninstaller 5.0 + Portable
14
05
2021
Полезный софт
НОВИНКИ
- Размер:216 MB
- Лекарство:не требуется
- Интерфейс:Русский, Английский и другие
- Категория:Утилиты
Bulk Crap Uninstaller 5.0 + Portable

Версия программы 5.0
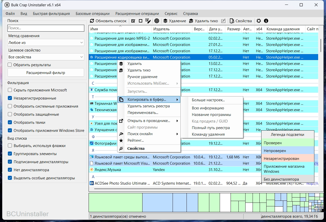
Bulk Crap Uninstaller (BCUninstaller) - деинсталлятор программ, который позволит удалить без следов и остатков любое приложение на Вашем компьютере. Как известно, любая программа в процессе работы заполняет ПК некими данными: записи в реестре, созданные папки, файлы и т.д. Если Вы просто удаляете потом такое приложение, то некий мусор все равно остается в системе, занимая дисковое пространство и влияя на быстродействие. Поэтому рекомендуется использовать специальное ПО для деинсталляции приложений, одним из которых и является BCUninstaller. Внешний вид программы выглядит достаточно простым и понятным, весь функционал сводится к выделению нужного приложения и выбора желаемого действия, даже новичок сможет справиться без проблем. Для опытных юзеров есть и более продвинутые функции.
Системные требования:
·Windows XP — Windows 10 (x86 / x64)
Microsoft .NET Framework 4.0 or newer
Торрент Bulk Crap Uninstaller 5.0 + Portable подробно:
• Запуская Bulk Crap Uninstaller надо немного подождать, пока список установленных программ будет заполнен полностью. После установки и запуска утилиты Вам будет представлен список всех имеющихся приложений и компонентов в системе.
• Для каждой записи можно посмотреть подробную информацию: версию продукта, дату установки, место размещения на ПК, сертификат, имя производителя, записи в реестре и другое. Выбрав нужное приложение (или несколько), запустите его удаление. При этом доступно два вида деинсталляции: обычный (Uninstall) и тихий режим (Uninstall quietly). Уже через несколько секунд Вы полностью избавитесь от всех следов отмеченного приложения.
• Удобно, что перед удалением программы предлагается сделать точку восстановления системы на тот случай, если после деинсталляции что-то пойдет не так. Из других особенностей можно выделить систему фильтров отображения компонентов или программ (например, скрыть продукты от Microsoft или показать системные инструменты), группировку приложений, встроенный менеджер автозапуска и другие опции.
Особенности программы:
• Доступна деинсталляция нескольких программ в пакетном режиме.
• Два вида деинсталляции: обычный (Uninstall) и тихий режим (Uninstall quietly).
• Сортировка деинсталляторов по любой колонке. Можно переставлять столбцы.
• Возможность удаления заблокированных программ, программ с отсутствующими или поврежденными деинсталляторами.
• Удаление найденных остатков программ, удаленных иными деинсталляторами или программами.
• Для каждой записи можно посмотреть подробную информацию: версию продукта, дату установки, место размещения на ПК, сертификат, имя производителя, записи в реестре и другое.
• Просмотр сведения об удаляемом ПО, просмотр путей, ключей реестра, сортировку приложений по группам, поиск по ключевым словам.
• Система фильтров отображения компонентов или программ (например, скрыть продукты от Microsoft или показать системные инструменты).
• Группировка приложений, по умолчанию программы сгруппированы по алфавиту.
• Встроенный менеджер автозапуска.
• Мастер настройки программы.
• В наличии портативная версия программы.
• Интуитивно понятный пользовательский интерфейс.
Что нового >>>
O portable:
Портативная версия предоставлена разработчиком, работает без инсталляции на ПК.
Распространяется в виде авторского архива по причине высокой степени сжатия, с контрольными суммами.
BCUninstaller_5.0_portable.7z
CRC32: C4EABAB1
MD5: B104DE7B9FC68117211C2998B728DC07
SHA-1: ED47B1BC7CF5AD15979E79CBBB77BF85928BE4D5

Также, портативную версию можно создать в процессе установки, выбрав пункт "Portable Installation".
Скачать Bulk Crap Uninstaller 5.0 + Portable через торрент:


